
Рис. 3.19. Секции
Начальное и конечное состояния
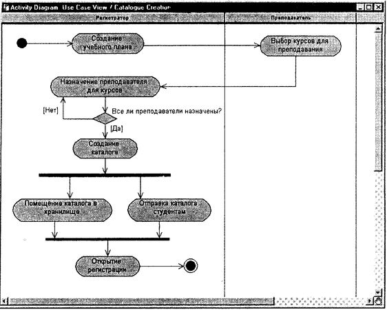
Для обозначения начального и конечного состояний в потоке управления системы используются специальные символы. Начальное состояние изображается в виде закрашенного круга, а конечное - в виде закрашенного круга, обведенного дополнительной окружностью. Обычно в потоке существуют одно начальное и несколько конечных состояний - для каждого альтернативного направления.
Последовательность создания начального и конечного состояний в программе Rational Rose:
1. Щелкните по кнопке Start State (Начальное состояние) или End State (Конечное состояние) на панели инструментов.
2. Щелкните по диаграмме действий, чтобы поместить на нее символ конечного или начального состояния.
3. Если вы добавили начальное состояние, щелкните по кнопке State Transition (Переход) на панели инструментов, а затем на символе начального состояния и выполните переход к первому действию в потоке.
4. Если вы добавили конечное состояние, щелкните по кнопке State Transition на панели инструментов, а затем на предшествующем действии и выполните переход к символу конечного состояния на диаграмме.
Диаграмма действий с начальным и конечным состояниями показана на рис. 3.20.

Рис. 3.20. Начальное и конечное состояния
Резюме
Поведение системы описывается с помощью модели прецедентов, которая содержит системные прецеденты, системное окружение - актеров и связи между прецедентами и актерами - диаграммы прецедентов. Модель прецедентов должна представлять собой единое средство для обсуждения функциональности и поведения системы с заказчиком и конечным пользователем.
Разработка модели прецедентов начинается на стадии задумки с выбора актеров и определения общих принципов прецедентов системы. Затем модель дополняется на этапе проработки.
Актеры не являются частью системы - это кто-то или что-то, что должно взаимодействовать с системой. Прецеденты определяют функциональность системы. Они служат для моделирования диалога между актером и системой.
Для каждого прецедента указывается поток событий, описывающий те из них, которые необходимы для обеспечения требуемого поведения. Поток событий описывается в терминах того, "что" система должна делать, а не "как" она должна это делать. Диаграмма прецедентов - это графическое представление всех или части актеров, прецедентов и их взаимодействий в системе.
Наиболее распространенные типы отношений между прецедентами - включает и дополняет. Первый используется для выделения общих функциональных фрагментов в отдельный прецедент, второй - для придания прецеденту дополнительных элементов поведения.
Диаграммы действий отражают динамику системы. Они представляют собой схемы потоков управления в системе. В конкретной точке жизненного цикла диаграммы действий могут представлять потоки между прецедентами или внутри отдельного прецедента. На последующих этапах жизненного цикла диаграммы действий могут создаваться для отражения последовательности выполнения операции.
Глава 4. Поиск классов
Что такое объект
Объект (object) - это некая сущность реального мира или концептуальная сущность. Объект может быть чем-то конкретным, например грузовик Джо или мой компьютер, или концептуальным, как, например, химический процесс, банковская операция, торговый заказ, кредитная история или ставка прибыли.
Объектом называется концепция, абстракция или вещь с четко определенными границами и значением для системы. Каждый объект в системе имеет три характеристики: состояние, поведение и индивидуальность.
Состояние, поведение и индивидуальность
Состоянием (state) объекта называется одно из условий, в которых он может находиться. Состояние системы обычно меняется во времени и определяется набором свойств, называемых атрибутами (attribute), значений свойств и отношений между объектами. Например, объект учебный курс (CourseOffering) в системе регистрации учебных курсов может находиться в одном из двух состояний: открыт для записи или закрыт для записи. Если количество студентов, зарегистрировавшихся на курс, меньше десяти, запись на курс продолжается. После регистрации десятого студента она прекращается.
Поведение (behavior) определяет, как объект реагирует на запросы других объектов и что может делать сам объект. Поведение реализуется с помощью набора операций (operation) для объекта. В системе регистрации курсов объект учебный курс может иметь операции добавить студента и удалить студента.
Индивидуальность (identity) означает, что каждый объект уникален, даже если его состояние идентично состоянию другого объекта. Например: Алгебра 101, секция 1 и Алгебра 101, секция 2 - два объекта в системе регистрации курсов. Хотя они оба являются учебными курсами, каждый из них уникален.
В языке UML объект изображается в виде прямоугольников, а его имя пишется с подчеркиванием - см. рис. 4.1.

Рис. 4.1. Нотация языка UML для объекта
Что такое класс
Класс (class) - это описание группы объектов с общими свойствами (атрибутами), поведением (операциями), отношениями с другими объектами и семантикой. Таким образом, класс представляет собой шаблон для создания объекта.
Каждый объект является экземпляром конкретного класса и не может быть экземпляром нескольких классов. Например, класс учебный курс (CourseOffering) может определяться следующими характеристиками:
атрибуты - место занятий, время занятий;
операции - получить место занятий, получить время занятий, добавить студента на курс.
Алгебра 101, секция 1 и Алгебра 101, секция 2 - это объекты, принадлежащие классу учебный курс. Каждый объект имеет значения атрибутов и доступ к операциям, определенным классом учебный курс.
"Хороший" класс представляет одну и только одну абстракцию, то есть должен отражать одну основную сущность. Например, класс, способный хранить информацию о студентах и данные о курсах, которые студент посещает в течение нескольких лет, не является "хорошим" классом, потому что не представляет одну сущность. Такой класс необходимо разделить на два связанных класса: студент и история студента.
Названия классов выбираются в соответствии с понятиями предметной области. Имя должно быть существительным в единственном числе, наиболее точно характеризующим предмет. В качестве имени класса можно использовать акроним, если он имеет одинаковое значение для всех представляемых сущностей. При использовании акронима в описании класса желательно указать полное название.
Иногда трудно отличить объект от класса. Почему, например, Алгебра 101, секция 1 - объект, а не класс? Что отличает его от объекта Алгебра 101, секция 2? Ответы на эти вопросы субъективны. Изучив эти объекты, можно заключить, что у них одинаковая структура и поведение. Они лишь являются разными учебными предметами семестра. Кроме того, в системе регистрации курсов можно обнаружить множество схожих сущностей с одинаковой структурой и поведением: Музыка 101, секция 1; История 101, секция 1; История 101, секция 2 и т. п. Значит, допустимо создание единого класса учебный курс (CourseOffering).
В языке UML классы изображаются в виде разделенных прямоугольников. В верхней секции указывается имя класса, средняя секция содержит его структуру - атрибуты, а нижняя описывает его поведение - операции. Класс показан на рис. 4.2.

Рис. 4.2. Нотация языка UML для класса

Рис. 4.3. Класс, созданный в окне браузера
Порядок создания классов в программе Rational Rose:
1. Щелкните правой кнопкой мыши по разделу Logical View (Логическое представление) в окне браузера.
2. В появившемся контекстно-зависимом меню выберите команду New => Class (Создать => Класс). В список браузера будет добавлен новый класс с именем New Class.
3. Введите нужное имя класса.
Класс в окне браузера показан на рис. 4.3.